Utiliser Le Logiciel Gratuit De Cartes Mentales
Xmind 2013 Les 10 Nouvelles Fonctions Du Logiciel De
Mode Demploi Xmind Français Formation 30
Tutoriel De Prise En Main De Xmind
Résumez Un Cours Ou Un Article Avec Xmind Formation 30
Mode Demploi Xmind Français Formation 30
Carte Mentale Xmind Sur Les Quatre Phases De Latelier
Xmind 2013 Les 10 Nouvelles Fonctions Du Logiciel De
Manuel Dutilisation Xmind Version 10 Xmind Mind
Mindmapping Pour Formateurs Concevoir Un Projet De A à Z
Achetez Aux Meilleures Conditions Les Solutions Xmind Pro Et
Mind Mapping François Magnan Formateur Consultant
Xmind Plus 2012 Le Manuel Dutilisation Mindmeister Mind Map
1 1 Présentation Du Logiciel Xmind 8 Est Un Logiciel Open
Xmind Zen Xmind Mind Mapping Software
Xmind Sur Setapp Un Outil De Cartographie Mentale Pour Mac
Xmind Zen Xmind Mind Mapping Software
Tutoriel Xmind2anki De La Mindmap Xmind à La Flashcard
1 1 Présentation Du Logiciel Xmind 8 Est Un Logiciel Open
Xmind Zen Xmind Mind Mapping Software
Xmind Zen Xmind Mind Mapping Software
Mind Mapping François Magnan Formateur Consultant
Achetez Aux Meilleures Conditions Les Solutions Xmind Pro Et
Xmind Zen Xmind Mind Mapping Software
Mind Map Avec Le Logiciel Xmind En Diagramme Dishikawa Pour
Mind Mapping François Magnan Formateur Consultant
Comment Créer Un Diagramme Ou Un Organigramme Avec Le
1 1 Présentation Du Logiciel Xmind 8 Est Un Logiciel Open
Achetez Aux Meilleures Conditions Les Solutions Xmind Pro Et
Modèle Xmind De Planification Annuelle Personnelle Word
Achetez Aux Meilleures Conditions Les Solutions Xmind Pro Et
Xmind Outils Du Web20 Pearltrees
Dossier Mind Map Et Pédagogie 4 Utiliser Une Mind Map
Xmind Zen Xmind Mind Mapping Software
Achetez Aux Meilleures Conditions Les Solutions Xmind Pro Et
Mode Demploi Mindmeister Mindmeister Mind Map
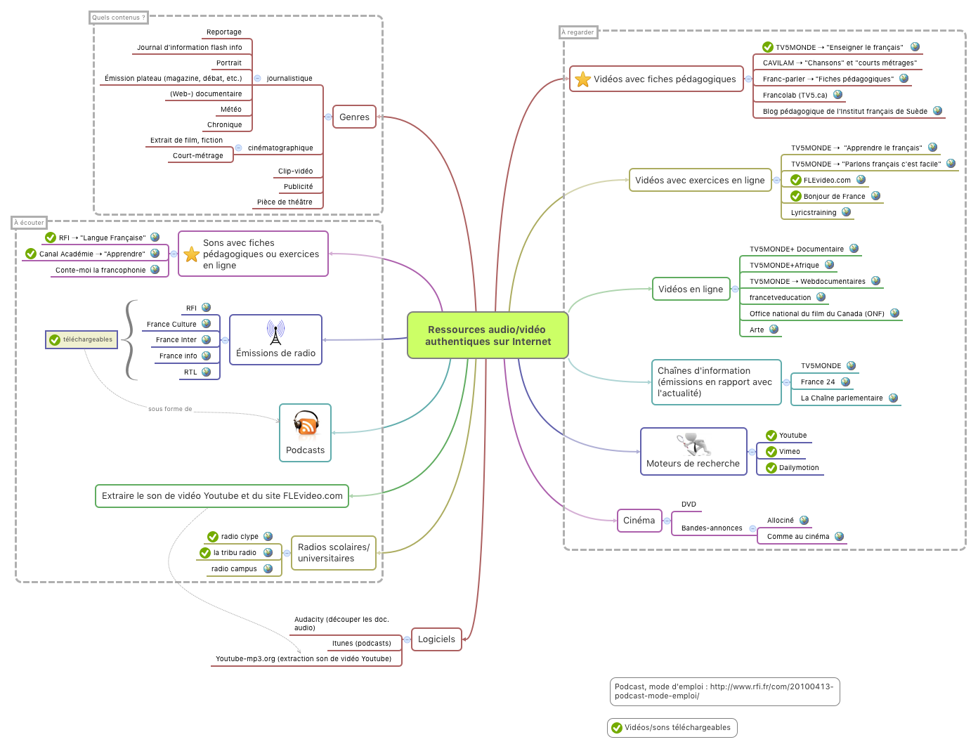
Ressources Audiovidéo Authentiques Sur Internet Xmind
Xmind 2013 Les 10 Nouvelles Fonctions Du Logiciel De
1 1 Présentation Du Logiciel Xmind 8 Est Un Logiciel Open
Ma Mère Vanessabize Xmind The Most Professional Mind
Xmind Sur Setapp Un Outil De Cartographie Mentale Pour Mac
Comment Créer Un Diagramme Ou Un Organigramme Avec Le
Achetez Aux Meilleures Conditions Les Solutions Xmind Pro Et
Xmind Zen Xmind Mind Mapping Software
Voici Un Plan De Roman Que Jai Réaliser Avec Un Logiciel De
Cartes Heuristiques Formation 30
Mind Mapping François Magnan Formateur Consultant
1 1 Présentation Du Logiciel Xmind 8 Est Un Logiciel Open
Mindmapping à Lécole Comparer Avec Une Carte Double Bulle
Comment Créer Un Diagramme Ou Un Organigramme Avec Le
Xmind Share Xmind Mind Mapping Software
Imindmap Lettres Et Cartes Heuristiques
Xmind Plus 2012 Le Manuel Dutilisation Mindmeister Mind Map
Xmind Cloud Vos Cartes Mentales Sur Iphone Ou Ipad
Calaméo Boostez Votre Efficacité Avec Freemind Freeplane
1 1 Présentation Du Logiciel Xmind 8 Est Un Logiciel Open
Imindmap Lettres Et Cartes Heuristiques
Différentes Structures Dans Une Carte Xmind Exemple Dun
Mind Mapping François Magnan Formateur Consultant
Achetez Aux Meilleures Conditions Les Solutions Xmind Pro Et
Xmind Zen Xmind Mind Mapping Software
Modèle Xmind De Processus De Gestion De Produit Universel
Xmind Sur Setapp Un Outil De Cartographie Mentale Pour Mac
Comment Créer Un Diagramme Ou Un Organigramme Avec Le
1 1 Présentation Du Logiciel Xmind 8 Est Un Logiciel Open
Xmind Zen Xmind Mind Mapping Software
Créer Une Mind Map Avec Xmind Zen Cours En Ligne Sur Skilleos
Création Dune Carte Heuristique Avec Xmind
Xmind Un Autre Organiseur Didées Le Blog De Lise
Tutoriel Pour Les Premiers Pas Dans Le Logiciel Xmind
Mapping Experts Mapstore Il Y A Une Carte Heuristique
E Learning Travail Collaboratif En Communauté Virtuelle
Mind Mapping François Magnan Formateur Consultant
Créer Une Mind Map Avec Xmind Zen Cours En Ligne Sur Skilleos












Commentaires
Enregistrer un commentaire